PWM motor controller STM32
PWM motor controller STM32
PWM motor controller STM32
PWM motor controller STM32
PWM motor controller STM32
Published on Aug 3, 2025 | 0 Likes
user edwin14400519 - Kenya

Description

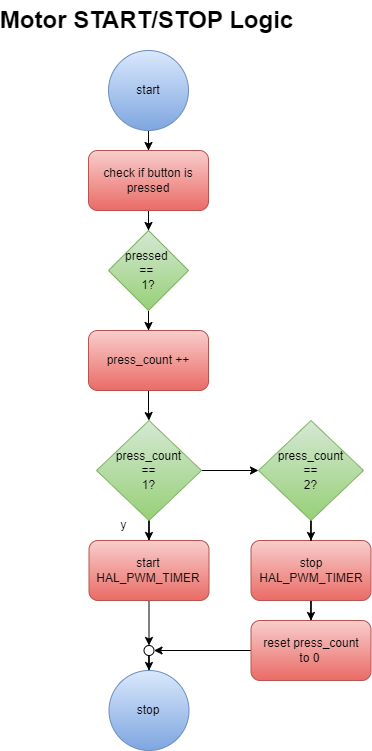
A very simple DC motor controller using STM32 and speed control with potentiometer

 

Github Link

https://github.com/bytecod3/dc-motor-control-CJ

Tools used
  • Easy EDA

Project Files (4)

Filename Type Date Modified
pcb-3d.png PNG Aug 3, 2025
pcb-tracks.png PNG Aug 3, 2025
start-stop.png PNG Aug 3, 2025
top-outline.png PNG Aug 3, 2025
Specifications
2-layer board
0 0 0
Published: Aug 3, 2025
The zip bundles together all the project files including schematic files, gerber files, 3D designs, BOM, drill files, datasheets etc.
*MakePCB is a shared platform. We are not responsible for any design issues
Comments (0)
Please Log in to add comments
© 2023